Attention
The software running environment is Linux (Ubuntu for example) and Windows (7 or later versions).
Java Running Environment (JRE) Java SE 8u241 or higher.
 
Please extract the downloaded ZIP file to the hard disk before running the program.
 
Tutorial

1. NGSML Format
  1.1 NGSML Format Overview
  1.2 The Sequence Component
  1.3 The Quality Score Component
  1.4 The Sequence Information Component
2. Installing NGSMLEditor
  2.1 Downloading NGSMLEditor
  2.2 Installing NGSMLEditor
  2.3 Run NGSMLEditor
3. Create NGSML File
4. Convert NGS File to NGSML File
  4.1 Using NGSMLEditor GUI
  4.2 Using NGSMLEditor Command Line
5. Examples of NGSML format
  5.1 FASTA to NGSML
  5.2 FASTQ to NGSML
  5.3 SAM to NGSML
  5.4 BAM to NGSML
  5.5 CAF to NGSML
  5.6 VCF to NGSMLL
  5.7 BED to NGSMLL
  5.8 GTF to NGSMLL
  5.9 GFF3 to NGSMLL
6. Sources of NGSMLEditor
  6.1 Projects of NGSMLEditor
  6.2 Classes of NGSMLEditor

 
1. The NGSML Format

1.1 NGSML Format Overview
The XML schema of NGSML is below. NGSML includes header_lines, list_of_seqs, list_of_quals, list_of_seqinfos child elements.
  
1.2 The Sequence Component
The schema of list_of_seqs. The sequences are saved in seq child elements.

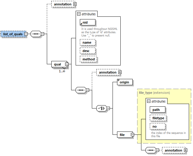
1.3 The Quality Score Component
The schema of list_of_quals. The quality scores are saved in qual child elements.
  
1.4 The Sequence Information Component
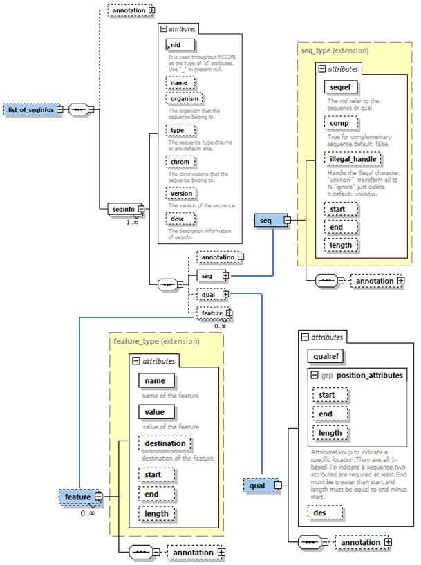
The schema of list_of_seqinfos. The sequence information is saved in seqinfo child elements.

2. Installing NGSMLEditor
2.1 Download NGSMLEditor
  NGSMLEditor can be downloaded from home page under GPL.
2.2 Installing NGSMLEditor
Unzip NGSMLEditor.zip.

 2.3 Run NGSMLEditor
Double click on NGSMLEditor.jar file to start the program.
In the sample folder, there are some samples user can use them to run.

3. Create NGSML File
Here we use NGSMLEditor to create a NGSML file of FASTQ format. The content of FASTQ is:

Step 1: New NGSML File
Click the new button to create a new NGSML file.

Step 2: Add Sequence
Right click on "ngs" node, the popup menu will be shown. Click "list_of_seqs" menu to create new node.

Right click on "list_of_seqs" node to add "seq" child node.

Right click on "seq" node to add "nid" attribute.

Right click on "nid" node and select "Edit" menu to edit the value of the node.

Add "origin" node like "nid" node. Right click on "origin" node and select "Edit" menu to input the value of sequence.

Step 3: Add Quality Score
Right click on "ngs" to add "list_of_quals" node.

Add "nid","origin" node. Right click on the "origin" node to add quality score.

Step 4: Add Sequence Information
Right click on "ngs" node to add "list_of_seqinfos" node.

Right click on "list_of_seqinfos" to "seqinfo" node.

Right click on "seqinfo" node to "seq" node.

Right click on "seq" node to add "seqref" attribute.

Right click on "seqinfo" node to "qual" node.

Add "seqref" and "qualref" node in "seq" and "qual" node.
Right click on "seqref" and "qualref" node to input reference value.
In this example, the sequence of the first record is "s1", the quality score is "q1".

Add the second record of FASTQ file like the first record.
Step 5: Save NGSML File
At last, the sequences are saved in the "list_of_seqs" node, the quality scores are saved in the "list_of_quals" node,
the FASTQ records are saved in the "list_of_seqinfos" node.

Click the "Save" button to save the NGSML file. The result is below.

4. Convertion Between NGS File and NGSML File
Users can also use NGSMLEditor to convert between NGS file and NGSML file.
At present, NGSMLEditor support FASTA, FASTQ, SAM three formats.
NGSMLEditor can be excuted in Windows and Linux system.
Format convertion can be called by GUI and command line.
4.1 Using NGSMLEditor GUI
4.1.1 Convert FASTQ To NGSML
1. Use "Add" button to add a FASTQ file.
2. Input select FASTQ and Output select NGSML.
3. Output Dir select a folder using "Browse" button.
4. Click "Start" button.

4.1.2 Convert NGSML To FASTQ
1. Use "Add" button to add a NGSML file.
2. Input select NGSML and Output select FASTQ.
3. Output Dir select a folder using "Browse" button.
4. Click "Start" button.

 4.2 Using NGSMLEditor Command Line
The example is excuted in Linux system.
Input "java -jar NGSMLEditor.jar -h" to show the help.

4.2.1 Convert SAM To NGSML
Input "java -jar NGSMLEditor.jar -c sam2ngsml -i input_path -o output_path" to convert SAM to NGSML.

4.2.2 Convert NGSML To SAM
Input "java -jar NGSMLEditor.jar -c ngsml2sam -i inputpath -o outputpath" to convert NGSML to SAM.

5. Examples of NGSML format
5.1 FASTA NGSML
The content of FASTA sample file.

  The content of corresponding NGSML file .

5.2 FASTQ NGSML
The content of FASTQ sample file.

The content of corresponding NGSML file.

5.3 SAM NGSML
The content of SAM sample file.

The content of corresponding NGSML file.

5.4 BAM NGSML
The content of BAM sample file.

BAM file is compressed into the BGZF compression format. Decompress the BAM file we will get the corresponding content in BAM format.

The Sequence Alignment/Map Format Specification can be found at https://github.com/samtools/hts-specs.
The content of corresponding NGSML file. The length of the NGSML file is too long, here only displays the r001 read.

5.5 CAF NGSML
The content of CAF sample file.

The content of corresponding NGSML file.

5.6 VCF NGSML
The content of VCF sample file.

The content of corresponding NGSML file.

5.7 BED NGSML
The content of BED sample file.

The content of corresponding NGSML file. The length of the NGSML file is too long, here only displays the first line.

5.8 GTF NGSML
The content of GTF sample file.

The content of corresponding NGSML file. The length of the NGSML file is too long, here only displays the first line.

5.9 GFF3 NGSML
The content of GFF3 sample file.

The content of corresponding NGSML file. The length of the NGSML file is too long, here only displays the first line.

6. Sources of NGSMLEditor
6.1 Projects of NGSMLEditor
NGSMLEditor was written in Java using NetBeans IDE 10.0. There are two projects in NGSMLEdior.

6.2 Classes of NGSMLEditor
There are 55 classes in NGSMLEditor.
Home
Tutorial
Contact
 
Links
Center for Systems Biology
 
Soochow University
The program and datasets are free to use. For any questions, please do not hesitate to contact us:
Center for Systems Biology (CSB), Soochow University; No.1 Shizi Street, Suzhou, Jiangsu, China
E-mail: bairong.shen@scu.edu.cn, yucj@siso.edu.cn.
Copyright @ 2020 CSB. All Rights Reserved.